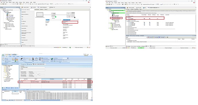
Trying to Fetch Values of Variables created in Wago 750-8212 through Aveva (Indusoft Scada ) using Main Driver Sheet .
After a number of iterations, I wasn’t able to successfully fetch the variable values created in GVL . Would really appreciate if someone can assist .
Which port you are use to connect to PLC?
Example from the manual:
MY-DEVICE-10:1480
Connects to Runtime with name MY-DEVICE-10 via gateway
at IP address 127.0.0.1 on port 1480.
